General Data Protection Regulation (GDPR) Settings in Decorus

General Data Protection Regulation (GDPR) Settings in Decorus

Due to the changes in data protection, introduced from May 25th 2018 onwards, Decorus has a new GDPR feature to help you keep track of your contacts. To find out more about GDPR Legislation please see https://www.eugdpr.org/

To set your GDPR setting go into the contact record and click on the grey box to the right of ‘GDPR’


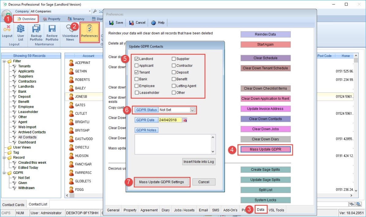
This will open the GDPR window where you are able to set the ‘GDPR Status’ on contacts


You can also add a date that the status was set and add notes. To insert notes into the ‘GDPR Log’, click ‘Insert into Log’. The ‘GDPR Log’ records all updates and changes to the settings with a date and time stamp


If GDPR consent has not been given on a contact, Decorus will prevent communications being sent to the contact. If the status is set to ‘Withdrawn’ or ‘Not Set’ and you try to send an email or SMS to the contact, you will get a message stating ‘GDPR consent has not been given on this contact’


You will also be prompted with the above message when entering a tenancy with a contact that has not given GDPR consent


A GDPR filter is available in the ‘Contacts’ module to allow you to differentiate between contacts who have given consent and those who have not


To mass update contact GDPR settings, go to ‘Preferences’ and under the ‘Data’ tab, click ‘Mass Update GDPR’. You can then choose which contact types you want to update.


Please Note: Users must have ‘View/Set GDPR Info’ ticked in their user profile to make changes to GDPR settings

 


    • Related Articles

    • Adding a New Contact in Decorus

      To add a new contact in Decorus, navigate to the 'Contacts' Module and select 'New Contact' - You will then be brought to the new contact form where you can enter your contacts information.  Here you can enter key information on the contact such as ...
    • Printing Receipts in Decorus

      Printing Receipts in Decorus Decorus is able to print receipts directly from the software. The transaction types that are available to be printed are both SR and SA. To print off a receipt, go to the ‘Activity’ of a contact or tenancy record and ...
    • Installing Decorus Essentials

      This is the link to install Decorus Essentials software: www.landlord-manager.co.uk/download/LandmanSage-Setup.exe  Either click the above link, if viewing the manual in Microsoft Word or a PDF Or copy the link address into the Address bar of your ...
    • Restoring Decorus Data

      To restore from a backup, click on the ‘Decorus logo’ (Top left corner) and then click on ‘Restore Current Portfolio’. You then need to select where the Decorus data you are restoring from is saved. Click on the box at the side of location and ...
    • Installation of Decorus for Sage

      This is the web address to download Decorus for Sage: www.decorus-pms.com/downloads/Decorus-Setup.exe Enter the web address into your web browser then press enter. Depending on the Internet Browser you’re using, the view may be different to the ...