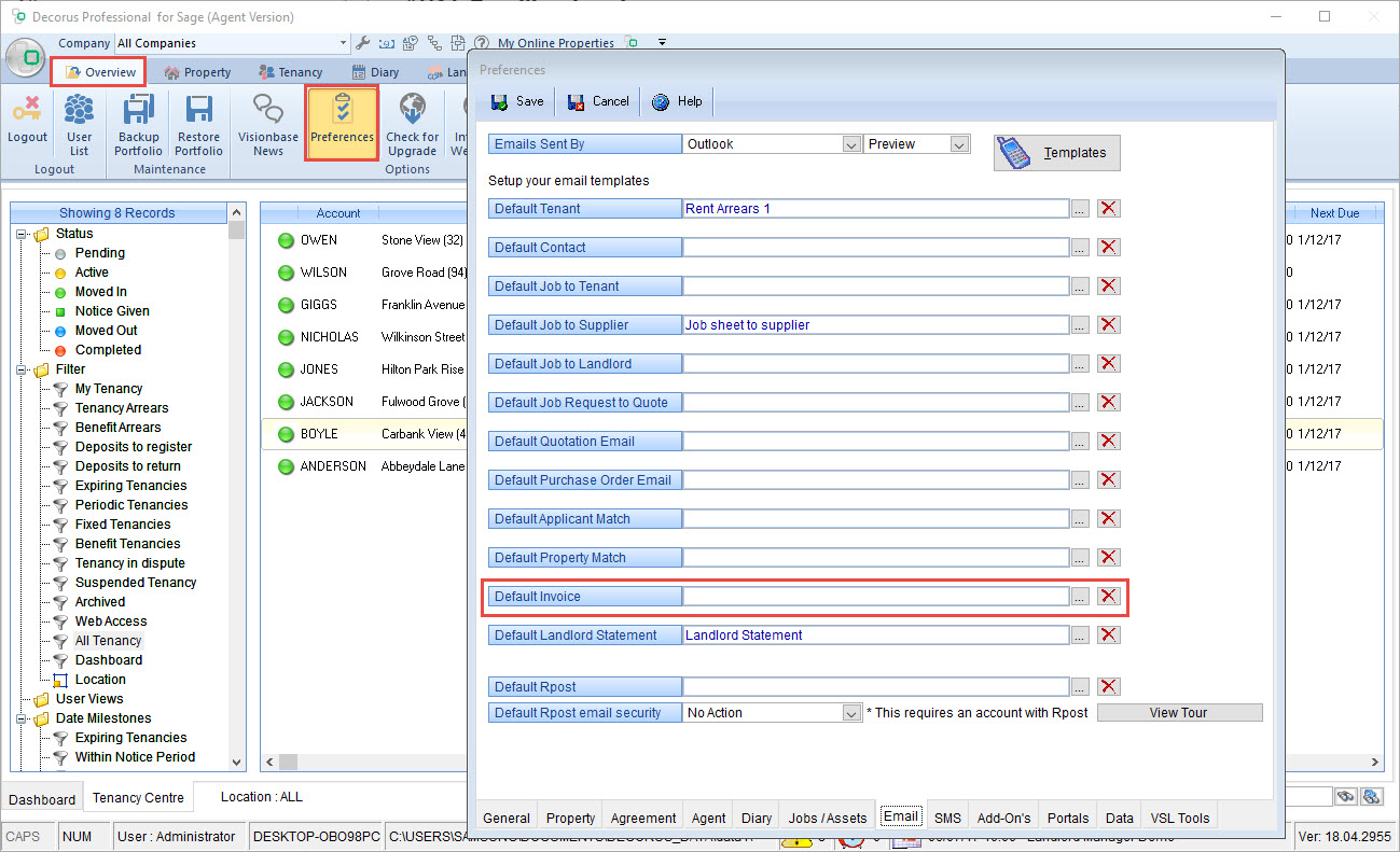
To set default email templates, open Preferences and click on the Email tab. In this window you are able to set the default email template used for a number of actions. In our case we are looking at the Default Invoice field
Clicking the grey box

to the right of the field will open the Email Templates viewer. In here you can see a list of the available templates as well as edit or create new ones. To create a new one, click New Template
In the new template screen, you first want to select the category that the template fits into. In this example, there is no category for Invoices, so we will create a new one
Add a description of what the template is for, the subject of your email and the body of your email. Merge fields are available from the top bar to bring through information such as todays date
Please Note: Merge fields are not applied in the subject section, only the email body
Once you have made any changes that you need, save the template and select it from the Email Templates screen
Click Save to exit Preferences and your default template will now be set for individual Invoice emails.
Related Articles
Setting a Default Email Template for Sending Out Multiple Emails
When using the Email Invoices feature in Decorus you are able to set a default invoice template. This can be set individually for each Sage company you have linked within Decorus To set you default template, click the spanner icon at the top of the ...
Creating Merge Field Templates for Letters, Emails and SMS
You will notice in each of the modules below, there is a ‘Communicate’ section. The ‘Communicate’ section includes ‘Letter’, ‘Email’, and ‘SMS’ (Text). Each module will have specific templates based on that module. For example, opening the ‘Letter’ ...
Adding a New Contact in Decorus
To add a new contact in Decorus, navigate to the 'Contacts' Module and select 'New Contact' - You will then be brought to the new contact form where you can enter your contacts information. Here you can enter key information on the contact such as ...
Creating A New Supplier Account
To create a new Supplier, go to the ‘Suppliers’ module. Make sure that you are in the ‘Suppliers List’ screen (tab in the bottom left corner). Select the ‘New Supplier’ function from the top tool bar. In the new window record your new supplier ...
Adding a New Property (Agent Version)
Click on the ‘Property’ Module in top tool bar, and then choose ‘New Property’ The following window will appear Fill in all the details property no/name, address – ‘Sage Department’ (highlighted in the picture) is automatically assigned every time ...